在线idea
发表于|更新于
|浏览量:
远方除了遥远一无所有。——海子《远方》
分享一个在线idea地址:
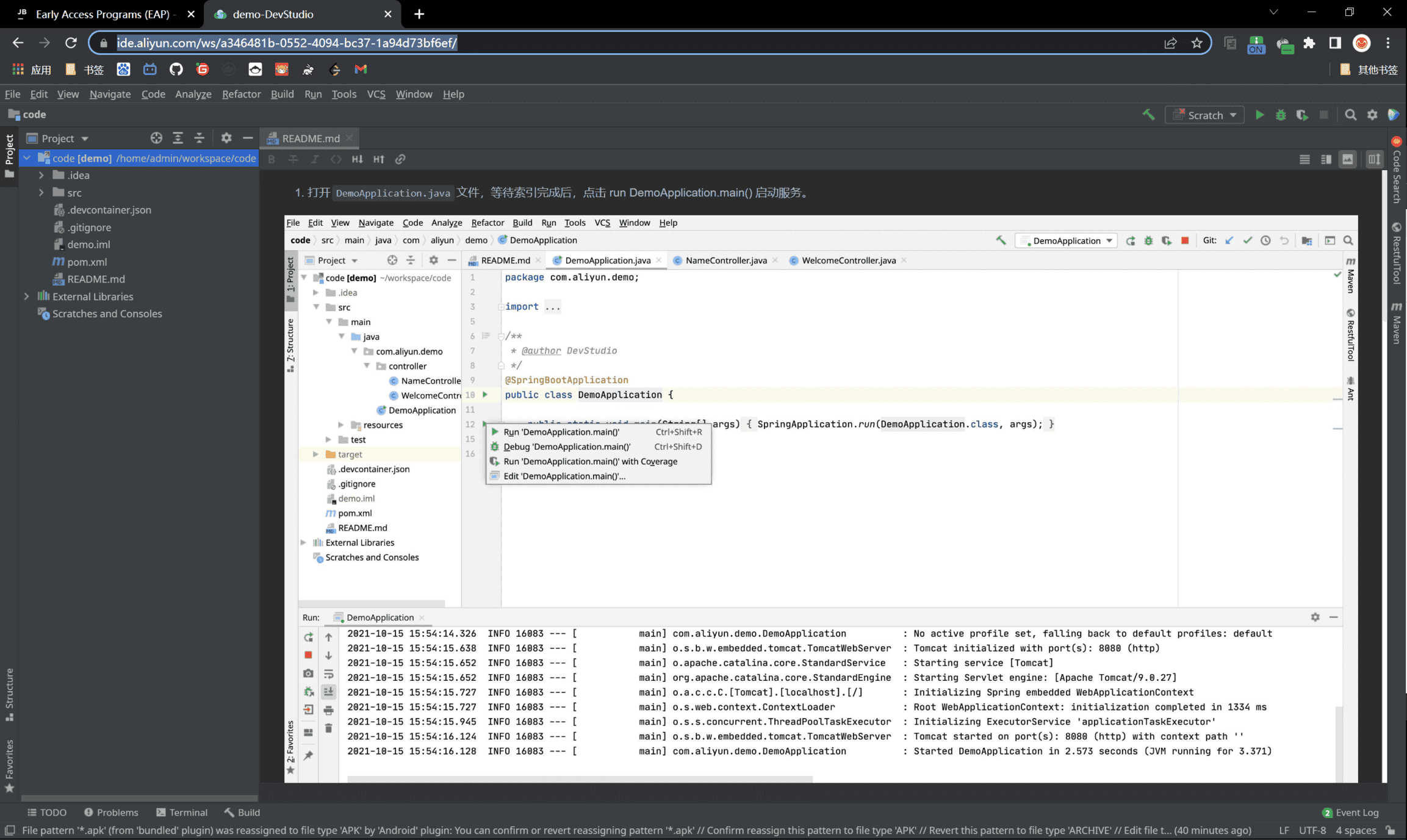
界面是这样的:

甚至能debug

能装插件

非常方便
相关推荐
2025-07-26
OI-wiki
每天务必做一点你所不愿意做的事情,这是一条宝贵的准则,它可以使你养成认真尽责而不以为苦的习惯。——马克.吐温 https://github.com/OI-wiki/OI-wiki https://oi-wiki.org/ OI Wiki:竞赛编程爱好者的知识宝库在编程竞赛的世界里,知识的掌握是制胜的关键。如何系统地学习数据结构、算法,甚至是一些高级的数学工具?互联网的资料虽然丰富,但往往零散、不成体系,初学者常常感到无从下手。而 OI Wiki,正是为了解决这些问题而诞生的一款开源知识站点。 一、什么是 OI Wiki?OI Wiki 是一个专注于 编程竞赛(Competitive Programming) 的知识整合站点。它由社区驱动,由热爱编程竞赛的开发者与爱好者共同维护和完善。 以下是 OI Wiki 的核心亮点: 内容全面:涵盖了从基础知识到高级技巧的广泛主题,包括数据结构、算法、数学、竞赛经验等。 开源免费:基于社区协作,任何人都可以贡献内容或提出改进建议。 持续更新:内容不断完善,确保与最新竞赛趋势保持同步。 初心不改:倡导知识自由,承诺永不商业化。 项目主...
2023-11-06
Hello 算法
为了保忠祖国,即便经受非人的磨难,甚至同死亡之神的接吻还是快活的。——显客微友 分享一个开源项目,讲算法的 https://github.com/krahets/hello-algo https://www.hello-algo.com/ 两年前,作者在力扣上分享了《剑指 Offer》系列题解,受到了许多同学的喜爱和支持。在与读者的交流期间,最常收到的一个问题是“如何入门学习算法”作者逐渐对这个问题产生了浓厚的兴趣。 两眼一抹黑地刷题似乎是最受欢迎的方法,简单直接且有效。刷题就如同玩“扫雷”游戏,自学能力强的同学能够顺利地将地雷逐个排掉,而基础不足的同学很可能被炸的满头是包,并在挫折中步步退缩。通读教材书籍也是一种常见做法,但对于面向求职的同学来说,毕业季、投递简历、准备笔试面试已经占据了大部分精力,厚重的书籍往往变成了一项艰巨的挑战。 如果你也面临类似的困扰,那么很幸运这本书找到了你。本书是作者对此问题的给出的答案,即使不是最优解,也至少是一次积极的尝试。这本书虽然不足以让你直接拿到 Offer ,但会引导你探索数据结构与算法的“知识地图”,带你了解不同“地雷”的形状大...
2025-09-07
qinglong
人生不是一场物质的盛宴,而是一次灵魂的修炼,使它在谢幕之时比开幕之初更为高尚。——稻盛和夫 https://github.com/whyour/qinglong 在自动化运维和脚本定时任务领域,青龙(whyour/qinglong)无疑是当前最受欢迎的开源任务管理平台之一。凭借对 Python3、JavaScript、Shell、Typescript 多种语言的全面支持,以及极致简洁的 Web 管理界面,青龙让“定时任务”从此变得高效、优雅又灵活。 项目定位青龙致力于打造一个跨语言、易部署、易扩展的定时任务管理平台。无论是个人自动化、服务器运维、企业定时脚本调度,还是各种 Web 自动化场景,只需一个容器或 npm 包即可快速搭建属于自己的“定时任务中心”,让各类脚本按需运行、可视化管理。 功能特色 多语言脚本支持:原生支持 Python3、JavaScript、Shell、Typescript 等主流脚本,满足各种自动化需求。 在线管理:通过 Web 界面直接管理脚本、环境变量、配置文件,无需 SSH 或命令行操作。 任务日志查看:所有任务运行日志可在线回溯、实时...
2024-04-10
gitroll
永远年轻,永远热泪盈眶。 ——杰克·凯鲁亚克《达摩流浪者》 我们可以用gitroll进行开源评分: VampireAchao | GitRoll Reliability 可靠性5.00 Demonstrates strong logical thinking, producing reliable code without errors.表现出强大的逻辑思维,生成可靠且无错误的代码。 Security 安全5.00 Adheres to best practices in coding to produce secure code without vulnerabilities.遵循编码的最佳实践,以生成没有漏洞的安全代码。 Maintainability 可维护性4.00 Writes clean, easily readable, and maintainable code.编写干净、易于阅读且可维护的代码。 Contribution 贡献5.00 Has contributed to influential projects, earning recognition...
2023-09-10
发布jar到maven中央仓库idea+nexus存储库管理操作流程
无穷的远方,无数的人们,都和我有关。——鲁迅 配置完毕后,执行mvn deploy 提示输入密码就输入 执行期间可能会遇到javadoc校验不通过、网络异常、单元测试不通过、版本号书写不规范等等一系列问题,自行解决即可,有时候已经上传成功但会报网络异常,进入后台查看就行 如果和stream-query一样用了插件,且显示发布成功就行了,否则需要进入后台手动查看原因,或者手动发版 进度或者报错信息可以在这里查看,如果没有close,点close开始 稍等下,期间可以点Refresh刷新进度,成功close后就release 描述可写可不写 最后如果这里能通过org.dromara.stream-query查到,说明发布成功了,等待几小时仓库同步即可引入下载 如果是dromara组织项目,一般groupId为org.dromara.项目
2023-05-17
monica
荣誉使我变得越来越愚蠢。——爱因斯坦 分享一个chatGPT4 chrome插件monica https://monica.im/ 每天有30次免费请求,安装以后按下ctrl+M即可呼出聊天框 还可以滑词查询 非常地方便

阿超
我的名字叫阿超 年龄25岁 家在北京市 职业是软件开发 每天最晚也会在八点前回家 不抽烟 酒浅尝辄止 晚上十二点上床 保证睡足八个小时 睡前写一篇博客 再做二十分钟俯卧撑暖身 然后再睡觉 基本能熟睡到天亮 像婴儿一样不留下任何疲劳和压力 就这样迎来第二天的早晨 健康检查结果也显示我很正常 我想说明我是一个不论何时都追求内心平稳的人 不拘泥于胜负 不纠结于烦恼 不树立使我夜不能寐的敌人 这就是我在这社会的生活态度
Follow Me公告
This is my Blog